OrgPad logo

Databáze

Created by Dagmar Vítková

Databáze

DBS=DB+SŘBD

DB - samotné uložiště dat ("servery")
SŘBD - systém pro řízení a správu dat ("obsluha")uloziste-dat

Výstřižek

DATABÁZOVÉ SYSTÉMY

Relační DBS

je založen na tabulkách - analogie objektů reálného světa
 řádky chápeme jako záznamy
sloupce jako vlastnosti a charakteristiky objektů

Mezi tabulkami exitují relace/ vztahy

Databáze

db

SQL

https://www.w3schools.com/sql/default.Asp

POVINNOST -0/ I

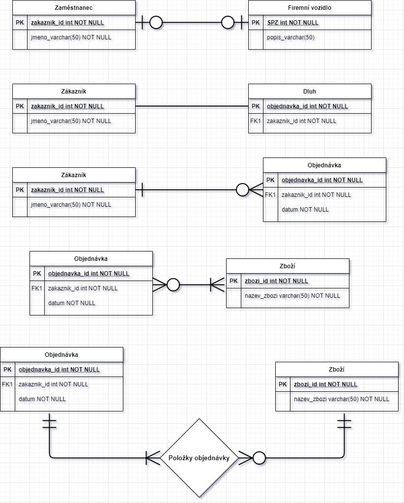
E-R diagram

Pojmy

DBS=DB+SŘBD

Relační DBS

Objektový DBS

Primární klíč

Cizí klíč

Structured Query Language

Normální forma

Objektové DBS

Objektově orientovaný model se více podobá objektům z reálného světa, místo řádků tabulky jsou zde tak ukládány přímo objekty, které jsou charakterizované pomocí tříd.

 

objektové programovací jazyky

 Delphi, Ruby, PythonJavaScriptPerlJavaC#Visual Basic .NETC++Objective-C a Smalltalk

návrh E-R diagramu

https://app.diagrams.net/

Datové modely

oracle-r12-ebtax-er-diagram

Relace KARDINALITA

1:1 zákazník / dluh

1:N zákazník/objednávka

M:N objednávka/zboží

NORMALIZACE

1.NORMÁLNÍ FORMA - ATOMICKÉ HODNOTY

2. NF - všechny atributy jsou závislé na celém PK

3.NF - atributy jsou navzájem nezávislé (PSC/Město)

BCNF - 

4.NF

5.NF 

https://cs.wikipedia.org/wiki/Normalizace_datab%C3%A1ze

ČÍSLA

CELÁ - bIT, INTIGER

DESETINNÁ - DECIMAL (p,s), FLOAT(n) 

DATOVÉ TYPY

Výstřižek

Datum a čas

DATE

DATETIME

TIME

TIMESTAMP

Text

Varchar

char

text

OSTATNÍ

IMAGE

BINARY